Удалённая работа | Работа фрилансера Балабанов Александр [123Rain321] | БД по составу изделия и складскому учету
-   -
 

Войти на сайт

Забыли пароль? | Регистрация

- Проекты     Фрилансеры     Блоги     Статьи     Сервисы     Инфо-центр     Поиск -

Фрилансер

Балабанов Александр Балабанов Александр
Прикладное программирование

Логин: 123Rain321
Активность: 08.04.2016 в 16:57 по мск
Сейчас на сайте: Оффлайн нет
Написать личное сообщение Написать личное сообщение
Добавить в команду Добавить в команду
Подать жалобу Подать жалобу


БД по составу изделия и складскому учету Категория: Разработка баз данных

БД по составу изделия и складскому учету

 
Описание:
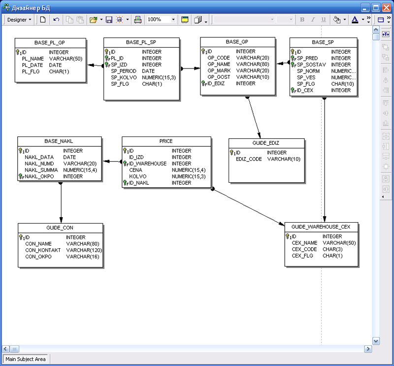
Цель задания - разработать структурную схему БД для хранения информации по составу изделия, учета остатков на складе и подключение изделий в расчете потребностей в материалах на план производства.
Данная схема была разработана в дизайнере БД Ibexpert, с возможностью сгенерировать скрипт на создание соответствующих объектов. Используемый сервер - Firebird 1.5

 
 
Предыдущая работа: Курсовой поект Следующая работа: Дизайн сайта визитки

Переход между работами данного фрилансера возможен также с помощью стрелок влево и вправо при зажатой клавише Ctrl.
 
-   -
© 2006-2026 Free-lancers.net
Фрилансеры. Удалённая работа.
В ожидании чуда - 26.06.2026 в 14:04
admin@free-lancers.net
     

Rambler's Top100
О проекте | Обратная связь