Удалённая работа | Работа фрилансера Иванчиков Сергей [ImKorvin] | Hotel
-   -
 

Войти на сайт

Забыли пароль? | Регистрация

- Проекты     Фрилансеры     Блоги     Статьи     Сервисы     Инфо-центр     Поиск -

Фрилансер

Иванчиков Сергей Иванчиков Сергей
Прикладное программирование

Логин: ImKorvin
Активность: 02.05.2010 в 01:49 по мск
Сейчас на сайте: Оффлайн нет
Написать личное сообщение Написать личное сообщение
Добавить в команду Добавить в команду
Подать жалобу Подать жалобу


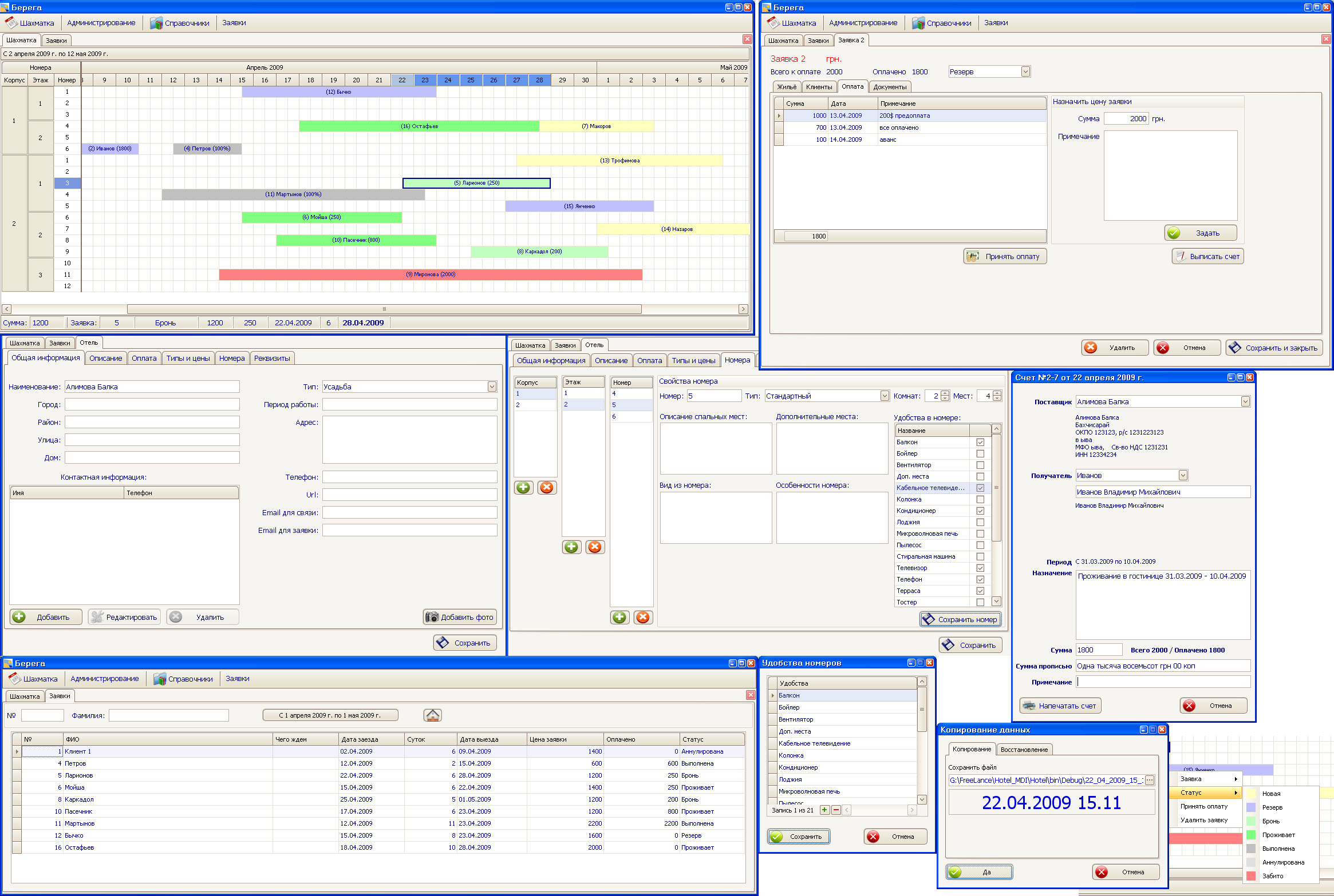
Hotel Категория: Прикладное программирование

Hotel

 
Описание:
Программа для отелей. Бронирование мест, учет оплат, печать документов и т.д. (Visual Studio 2008, C#, SQL Server 2008, 100%)

 
 
Предыдущая работа: Nick_Generator Следующая работа: Парсер www.rhapsody.com

Переход между работами данного фрилансера возможен также с помощью стрелок влево и вправо при зажатой клавише Ctrl.
   
Комментарии к работе (0):

Комментарии к данной работе отсутствуют.

 
-   -
© 2006-2026 Free-lancers.net
Фрилансеры. Удалённая работа.
В ожидании чуда - 26.06.2026 в 14:04
admin@free-lancers.net
     

Rambler's Top100
О проекте | Обратная связь