Удалённая работа | Работа фрилансера Чиклунов Александр [chiklunov] | Приложение для проектирования бортовой системы
-   -
 

Войти на сайт

Забыли пароль? | Регистрация

- Проекты     Фрилансеры     Блоги     Статьи     Сервисы     Инфо-центр     Поиск -

Фрилансер

Чиклунов Александр Чиклунов Александр
Прикладное программирование

Логин: chiklunov
Активность: 18.10.2022 в 23:36 по мск
Сейчас на сайте: Оффлайн нет
Написать личное сообщение Написать личное сообщение
Добавить в команду Добавить в команду
Подать жалобу Подать жалобу


Приложение для проектирования бортовой системы Категория: Прикладное программирование

Приложение для проектирования бортовой системы

 
Описание:
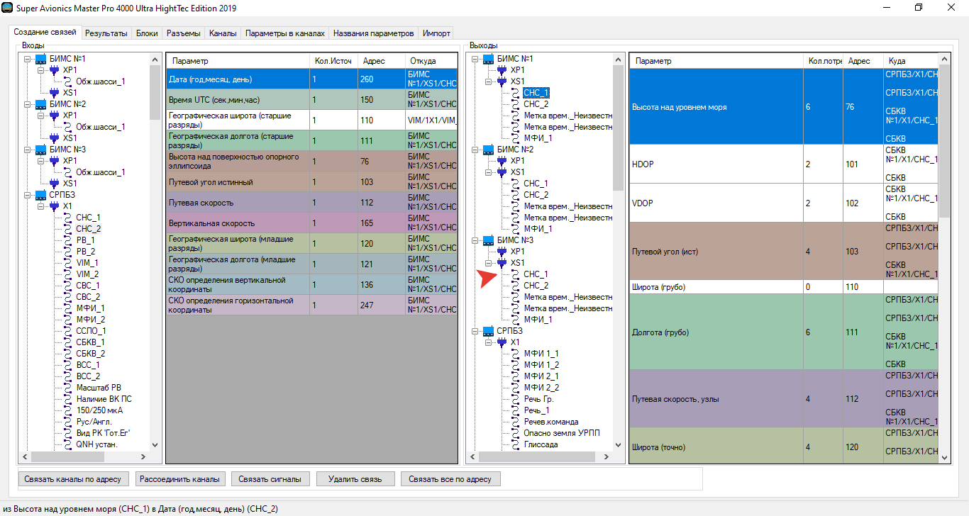
Приложение для быстрого прототипирования бортовой системы летательного аппарата.

 
 
Предыдущая работа: Приложение для тренировки памяти Следующая работа: Настройка и управление беспилотным летательным аппаратом

Переход между работами данного фрилансера возможен также с помощью стрелок влево и вправо при зажатой клавише Ctrl.
   
Комментарии к работе (0):

Комментарии к данной работе отсутствуют.

 
-   -
© 2006-2026 Free-lancers.net
Фрилансеры. Удалённая работа.
В ожидании чуда - 26.06.2026 в 14:04
admin@free-lancers.net
     

Rambler's Top100
О проекте | Обратная связь