Удалённая работа | Работа фрилансера Химкин Валерий [valeriy_kh] | ClearSQL for Oracle
-   -
 

Войти на сайт

Забыли пароль? | Регистрация

- Проекты     Фрилансеры     Блоги     Статьи     Сервисы     Инфо-центр     Поиск -

Фрилансер

Химкин Валерий Химкин Валерий
Разработка баз данных

Логин: valeriy_kh
Активность: 30.11.2009 в 16:33 по мск
Сейчас на сайте: Оффлайн нет
Написать личное сообщение Написать личное сообщение
Добавить в команду Добавить в команду
Подать жалобу Подать жалобу


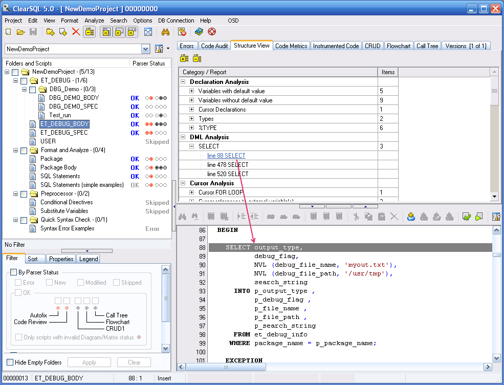
ClearSQL for Oracle Категория: Разработка баз данных

ClearSQL for Oracle

 
Описание:
ClearSQL for Oracle - решение для разработчиков Oracle, предназначенное для аудита, контроля и анализа PL/SQL кода с целью выявления ошибочных участков кода, предоставления лучших рекомендаций по кодированию и визуализации кода.

Ссылка:
http://www.myclearsql.com
 
 
Предыдущая работа: СТМ Азимут - Прослушиватель данных Следующая работа: ClearDB for Oracle

Переход между работами данного фрилансера возможен также с помощью стрелок влево и вправо при зажатой клавише Ctrl.
   
Комментарии к работе (0):

Комментарии к данной работе отсутствуют.

 
-   -
© 2006-2026 Free-lancers.net
Фрилансеры. Удалённая работа.
В ожидании чуда - 26.06.2026 в 14:04
admin@free-lancers.net
     

Rambler's Top100
О проекте | Обратная связь