Удалённая работа | Портфолио фрилансера Иванов Михаил [MuxoH-Iv]
-   -
 

Войти на сайт

Забыли пароль? | Регистрация

- Проекты     Фрилансеры     Блоги     Статьи     Сервисы     Инфо-центр     Поиск -

Обратите внимание

... на каталог фрилансеров

 
 

Фрилансер

Иванов Михаил Иванов Михаил
Прикладное программирование

Логин: MuxoH-Iv
Активность: 26.12.2008 в 20:19 по мск
Сейчас на сайте: Оффлайн нет
Написать личное сообщение Написать личное сообщение
Добавить в команду Добавить в команду
Подать жалобу Подать жалобу


Портфолио

section_left Прикладное программирование section_right
 
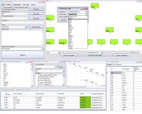
1. Автоматизация сетевого маркетинга
Ведение работы без повседневных подсчётов и расчётов клиентов сетевого бизнесса! Задали маркетинг планы, условия воспроизведения шагов по структурам и дальше только регестрируйте клиентов указав начальный маркетинг, программа сама поставит клиента куда нужно. В программу зашито три типа маркетинг планов по которым можно сделать структуры:
1. Матрица.
2. Бинар.
3. Линия.
Также в программе присуцтвует и ручной контроль, при котором можно управлять всей системой структур по каким либо причинам.
На данный момент программа генерирует файл всех структур, который можно отправить на сервер для показа клиентам их работу в онлайн режиме, либо просто для своих нужд.
Также загружает файл по заданному формату с сервера клиентов, есть два режима, автоматический и ручной, в автоматическом режиме клиенты из файла регестрируются в программе и распределяются по структурам по заданному алгоритму, в ручном нет распределения по структурам.
На теперешней версии программа не прекратит своё существование, буду разрабатывать всё больше...


Уменьшенная копия

comments Комментарии: 0
 
 


 
-   -
© 2006-2026 Free-lancers.net
Фрилансеры. Удалённая работа.
В ожидании чуда - 26.06.2026 в 14:04
admin@free-lancers.net
     

Rambler's Top100
О проекте | Обратная связь